Kategorie: Uncategorized

Mastering Software Design with the AI-Powered Use Case Modeling Studio

Bridging the Gap Between Ideas and Architecture

In the realm of software engineering, transitioning from a vague concept to a professional, technically sound architecture is often one of the most challenging phases of a project. The AI-Powered Use Case Modeling

Read More

UML Class Diagram Tutorial

UML Class Diagram Tutorial

Creating a UML Class Diagram is an essential skill for software developers, as it helps visualize the structure and relationships of classes within a system. This tutorial will guide you through the process of creating a

Read More

UML Class Diagram Tutorial

Unified Modeling Language (UML) is a standardized modeling language used for specifying, visualizing, constructing, and documenting the artifacts of software systems. It was created by the Object Management Group (OMG) and has become a vital tool in software engineering.

Key

Read More

Comprehensive Tutorial on UML 2.x Diagrams for Agile Development

Understanding the thirteen diagrams of UML 2.x is crucial for grasping Object-Oriented (OO) development, especially within the context of Agile Development. While modeling encompasses more than just UML, UML defines the standard artifacts for object technology. UML diagrams are categorized …

Read More

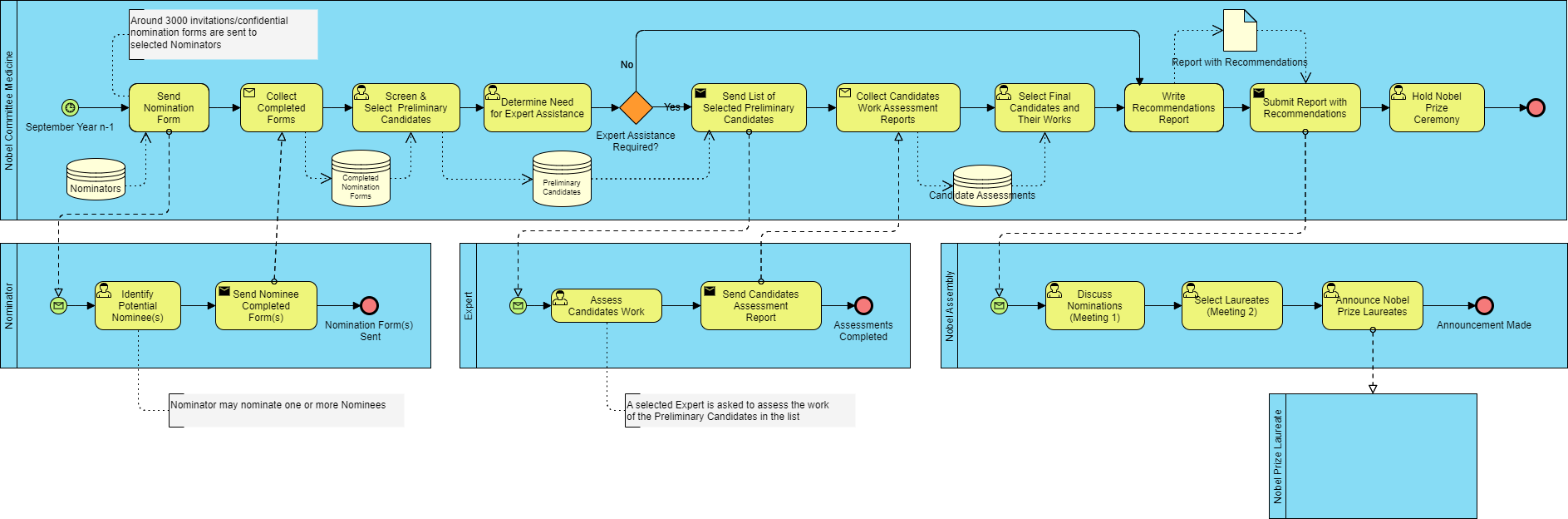
BPMN for Business Process Modeling

Introduction

This case study explores a business process modeled using Business Process Model and Notation (BPMN). The example depicts a nomination process for an award, illustrating how BPMN can effectively communicate and optimize business workflows. We will interpret each component …

Read More

Modeling Message Flow in BPMN: A Step-by-Step Guide to Visualizing Interactions

Business Process Model and Notation (BPMN) is a powerful graphical representation for specifying business processes in a workflow. One of its key features is the ability to model messages exchanged between participants, which is crucial for understanding interactions in a

Read More

Organizing Use Cases with Packages: Why and How

Use cases are vital for capturing functional requirements in software development, but as systems grow in complexity, managing these use cases can become challenging. One effective strategy for organizing use cases is through the use of packages. This article …

Read More

Understanding Relationships in UML Class Diagrams

Introduction

When designing software systems, understanding how different classes relate to one another is crucial. UML (Unified Modeling Language) class diagrams provide a visual representation of these relationships, assisting developers in communicating and planning their software architecture effectively. This article …

Read More

Understanding State Diagrams: A Tutorial

State diagrams are a powerful tool in modeling the dynamic behavior of systems. They provide a visual representation of states, transitions, events, and actions within a system, making it easier to understand how a system behaves in response to various …

Read More