分類: Interaction Overview Diagram

Tutorial: Creating an Interaction Overview Diagram

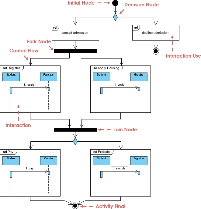
Introduction

In this tutorial, we will explore the Interaction Overview Diagram by interpreting a specific example and providing a step-by-step guide to creating your own. This type of diagram helps visualize the flow of interactions within a system, making complex …

Read More

Interaction Overview Diagram: Purpose, Components, and Workflow

Creating an Interaction Overview Diagram involves understanding its purpose and methodology. Here’s a consolidated breakdown of the key components:

What

An Interaction Overview Diagram is a visual representation that allows users to engage dynamically with the content. It typically consists …

Read More